How to Use Ghost Tool V3.0.0 for FRP Bypass (2026 Free Download)

authorPic

By Jenefey Aaron

2026-04-13 / Unlock Android

Stuck on the Google verification screen after a reset? You’re not alone. That’s why searches for The Ghost Tool and similar FRP tools are so common.

In this guide, we’ll talk about ghost tool Pro FRP bypass compatibility. We’ll also explain how to download and use the ghost tool. Most importantly, we’ll cover the safest and legitimate ways to recover access to your Android device.

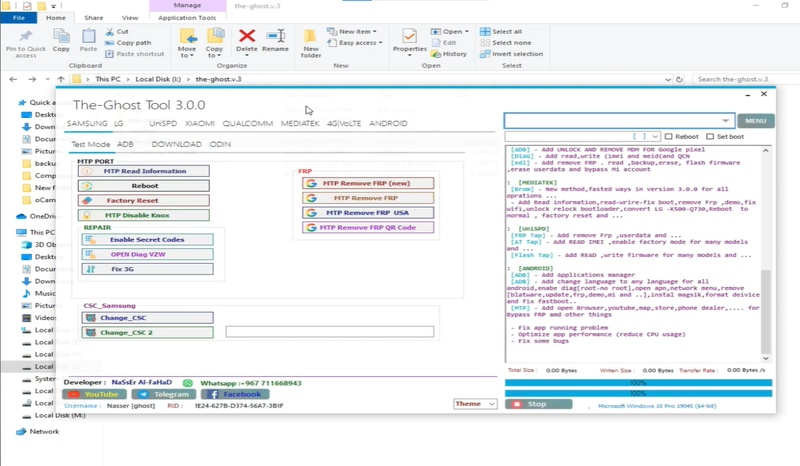
Part 1: What is The Ghost Tool V3.0.0?

The Ghost Tool V3.0.0 is promoted on various unofficial websites as a Windows-based utility aimed at helping users who are locked out of Android devices after a factory reset. This lock usually happens because of (FRP), a Google security feature that prevents unauthorized access.

The tool is not developed or endorsed by Google or any phone manufacturer. Because of that, its reliability, safety, and legality are uncertain. Users should understand the risks before trusting such software.

Functions & Features

  • Used for handling Google FRP verification screens
  • Supports connection with Android devices through a PC and USB cable
  • Works with multiple Android brands and models
  • Distributed as a downloadable desktop utility
  • Designed with a simple interface for basic operations
  • Does not have an official support team or verified publisher
  • May involve risks like malware, system errors, or data loss

Part 2: System Requirements & Supported Models by The Ghost Tool

System Requirements

The Ghost Tool is a Windows-based utility that runs on standard Windows computers. To use The Ghost Tool v3.0.0 Free Download effectively, you typically need:

  • Operating System: Windows XP, 7, 8, 8.1, 10, or later (both 32-bit and 64-bit)
  • PC Requirements: A USB data cable and installed USB drivers for Android phones (Qualcomm, MediaTek, Samsung)
  • Connection: The Android phone must be connected via USB and recognized in the correct mode (ADB, Fastboot, EDL, or MTP)

Supported Models & Chipsets

The Ghost Tool v3.0.0 works with a wide range of Android brands and processors. It’s designed to support multiple device families through different service tabs:

  • Samsung Devices: FRP bypass in MTP/ADB modes, factory reset features, disable Knox, carrier settings adjustments, and other service options.
  • Xiaomi / Redmi: MiCloud lock reset, FRP removal, sideload and fastboot commands for many models.
  • LG Devices: IMEI/MEID repair, hidden menu access, factory reset, and screen lock skip functions.
  • Unisoc (UniSPD): Support for brands like Infinix, Realme, and Tecno with FRP + recovery operations.
  • Qualcomm Devices: FRP bypass across Samsung, Xiaomi, and other brands with DIAG and EDL mode options.
  • MediaTek Devices: FRP erase, MiCloud reset, bootloader unlock, and firmware management.

Part 3: How to Ghost Tool V3.0.0 Setup Download

Disclaimer: Free FRP bypass tools like Ghost Tool should only be used on devices you legally own or have permission to unlock. Improper use may result in data loss, account restrictions, or permanent device lock.

Setting up the tool is straightforward, but it requires following these specific steps to make sure all drivers and features work correctly.

  • Download the Tool: First, visit the official link to get the The Ghost Tool v3.0.0 Free Download package.
  • Extract the Files: Once downloaded, right-click the ZIP file and select "Extract Here" (use WinRAR or 7-Zip).
    Extract the File
  • Run as Administrator: Locate the Ghost_Tool_Setup.exe. Right-click it and select Run as Administrator to prevent permission errors.
  • Accept Agreement: Click "Next" and click the checkbox to accept the agreement.
    Install the Ghost Tool
  • Choose Location: Select your desired installation folder (e.g., C:\Ghost Tool) and click Install.
  • Complete Installation: Once the progress bar finishes, click Finish. You are now ready to launch the software.
    Complete the Installation of the Ghost Tool

3.1 Step-by-Step Guide to Use Ghost Tool V3.0.0

The new V3.0.0 update is a game-changer because it features an automatic login system. As long as you have an active internet connection, the tool authorizes your session in seconds without needing a manual license key.

  • Login and Activation

  • Launch the tool from your desktop. If prompted, enter the default username and password provided in the download folder. With the 2026 update, the tool will verify your connection and log you in automatically.

    Starting Application of the Ghost Tool
  • Access the MTP Menu

  • Once the main dashboard opens, look for the "MTP" tab. Click on "MTP Remove FRP". A new specialized service screen will appear.

    Access the Mpt Menu
  • Choose Your Service

  • On the service screen, you will see various options for Samsung, Xiaomi, and MTK devices. Choose the "FRP" or "Direct Remove FRP" option based on your phone model.

    Choose the Device on the Ghost Tool
  • Execute and Finish

  • Connect your phone to the PC via a high-quality USB cable. Click the "Start" button. The tool will communicate with the device. Wait for the progress bar to reach 100%. Once finished, a message will appear: "All tasks are complete."

    Finish the Process
note icon
Note:

Your device will reboot automatically, and the Google Account lock will be gone!

Bonus Tip: Best Alternative of The Ghost Tool - Easy FRP Bypass & Screen Unlock

When free tools like The Ghost Tool struggle with the latest security patches, Tenorshare 4uKey for Android provides a safe, professional-grade solution. This software is designed for users who need a guaranteed result without the risk of bricking their device.

Whether you are dealing with a second-hand phone stuck on a Google lock or you have simply forgotten your own PIN, 4uKey acts as a universal master key. 4ukey is made for non‑technical users. It presents complex phone access issues as a short, guided process with only a few steps.

Key Features of 4uKey for Android

  • Universal Unlock: Works on 6,000+ devices including Samsung, Xiaomi, OPPO, and Vivo.
  • Instant FRP Bypass: Skips Google Account verification without needing a password.
  • Remove All Screen Locks: Quickly deletes PIN, Pattern, Fingerprint, and Face ID.
  • Data-Safe Mode: Unlocks older Samsung models without deleting your photos or files.
  • Safe Auto-Detection: Automatically picks the best method for your phone to avoid errors.
  • Simple 3-Step Process: Just connect your phone, click a button, and unlock it in minutes.

How to Use 4uKey for Android to bypass frp:

  • Connect Your Phone

  • Download and Open 4uKey on your PC and plug in your phone with a USB cable. Click on Remove Google Lock (FRP).

  • Choose Your Brand

  • The tool will find your phone brand automatically. If it doesn't, just pick your brand (like Xiaomi or Samsung) from the list and click Remove Now.

    click start remov
  • Follow the Screen

  • The program will install the drivers for you. Simply follow the easy steps shown on your computer screen. Keep the phone plugged in and do not touch it.

    removing google lock
  • Unlock Complete

  • Wait a few minutes. Once the process finishes, the lock is gone! You can now restart your phone and use it normally.

    remove google frp lock on any phones successfully

Part 4: Common Error Fixes for Ghost Tool Pro

Users often report connection and authentication problems while using tools like The Ghost Tool v3.0.0 Latest Version. These errors are usually related to PC communication, drivers, or network restrictions rather than the phone itself.

1. Fix for “Device Not Found”

This message appears when the computer cannot properly detect the phone.

  • Use a high‑quality USB data cable (some cables only charge)
  • Try a different USB port directly on the PC, not a hub
  • Install the correct USB drivers for your device brand (Samsung, Xiaomi, etc.)
  • Restart both the computer and the phone, then reconnect
  • Make sure the phone is in the correct connection mode supported by the tool

2. Fix for “Auth Error”

Authentication errors usually happen when the tool cannot connect to its server or complete a verification step.

  • Check that your internet connection is stable

  • Temporarily disable VPN or firewall if they block the connection

  • Run the tool with Administrator privileges

  • Ensure system date and time are correct on your PC

  • Close and reopen the program to refresh the login session

Conclusion:

While The Ghost Tool is a great free utility for basic repairs, it often struggles with the latest 2026 security patches. For a guaranteed, professional result, I highly recommend 4uKey for Android. It is faster, supports all major brands like Samsung and Xiaomi, and makes sure a 100% success rate. If you want to unlock your phone safely without any technical headaches, 4uKey is the ultimate choice.

Speak Your Mind

Registrer/ Login

then write your review

Speak Your Mind

Leave a Comment

Create your review for Tenorshare articles

Related articles

All topics

Tenorshare 4uKey for Android

4uKey for Android - No.1 Android Unlocker & FRP Tool

Unlock Android Screen Lock & Remove FRP without Password

Android Unlocker & FRP Tool

Unlock Android Screen Lock & Remove FRP