How to Translate Certificates for International Recognition
- Part 1. The Need for Translating Certificates
- Part 2. Why Translate Certificates?
- Part 3. Steps for Translating Certificates
- Part 4. Best Practices for Translating Certificates
- Part 5. Challenges in Certificate Translation
- Part 6. Tools for Translating Certificates
- Part 7. Step-by-Step Guide: How to Translate Certificates with PDNob Image Translator
- Part 8. Conclusion
When you’re planning to move across borders for work, education, or other purposes, one of the most important tasks you’ll face is ensuring that your certificates and qualifications are understood and recognized in the destination country. Translating certificates accurately is crucial for smooth transitions, whether it’s for higher education, professional credentials, or legal documents.
In this article, we will explore the importance of translating certificates, the steps involved in ensuring accuracy, and how tools like PDNob Image Translator can simplify the translation process.
Part 1. The Need for Translating Certificates
Translating certificates is an essential part of various international processes, from academic admissions to professional licensing, and even immigration. Whether you're submitting educational qualifications for a university application or providing proof of employment for a visa application, accurate translations of certificates are required.
This is especially important in academic, legal, and professional settings, where the precise translation of text can have legal implications. Certificates are often used as official documentation, so their translation must reflect the same authority and trust as the original document.
For an effective and internationally recognized translation, the translator needs to ensure that all aspects of the original certificate, from its contents to the formatting, are faithfully preserved. Missteps in translating legal or academic certificates can cause delays, rejections, or even legal issues.
Part 2. Why Translate Certificates?
Ensuring the Validity of Documents Across Borders
One of the primary reasons to translate certificates is to ensure that your qualifications are recognized internationally. When traveling for work, study, or immigration purposes, it's essential that local authorities or institutions understand the legitimacy of your educational or professional background. Without a reliable translation, foreign institutions may not accept your credentials, or worse, misunderstand your qualifications entirely.
For instance, an academic transcript from an Indian university may list courses in a different format than what is used in the U.S. or the UK. A precise translation ensures that the courses, grades, and degree titles are interpreted correctly, making the transition smoother for both you and the institution reviewing the documents.
Facilitating Smooth Recognition of Foreign Qualifications and Professional Credentials
In the professional world, many employers require that certificates and professional credentials be translated before they can be validated. A certificate of employment, professional training, or accreditation needs to be fully understood by employers in other countries to assess your skills and qualifications. Without this translation, potential employers may face challenges when verifying your past experience.
Moreover, various countries have strict requirements regarding the translation of documents. For example, many nations demand that translated certificates be certified by a sworn translator or agency to ensure that the translation is both accurate and legally valid. For those pursuing a career or education abroad, translating certificates ensures that all your achievements are officially recognized in a new context.
Part 3. Steps for Translating Certificates
1. Gather Required Information
Before starting the translation process, it's essential to identify all the important fields that require translation. These fields often include:
- Personal Details: Names, addresses, dates of birth, and other personal information.
- Institutional Information: Names of educational institutions, government bodies, or employers.
- Dates and Titles: Degree titles, dates of graduation or employment, and any other significant dates or timeframes mentioned in the certificate.
- Coursework and Achievements: Any references to specific subjects or awards.
2. Use Certified Translators
For official purposes, certified translators are necessary. Certified translators are professionals who are accredited to provide translations that meet legal requirements. Their translations are recognized by authorities, universities, immigration offices, and other institutions.
A certified translation ensures that the document’s integrity is preserved, and that the translation adheres to the legal standards required for official submissions.
While automated translation tools or general translation services may suffice for everyday translations, certified translators are essential when dealing with legal or academic certificates. This is especially true for documents used in visa applications, university admissions, and immigration processing, where incorrect translations may lead to issues or delays.
3. Verify Legal Requirements
It is crucial to understand if the translated certificate needs to meet any specific legal or governmental standards. For example, certain countries require the translation of documents to be notarized or signed by a certified translator for them to be valid.
Before submitting the translated certificate, check with the relevant authority, such as the immigration office, university, or employer, to understand any additional legal requirements.
Different countries have different standards regarding the format, type of translation, and authenticity of certificates. For instance, in some jurisdictions, translated documents may need to be accompanied by an affidavit or a notarization to verify the translator’s qualifications.
4. Check for Format Consistency
A key aspect of translating certificates is ensuring that the format of the document remains consistent. The translated version of your certificate should match the original document’s structure, including:
- Seals and Signatures: Ensure that official stamps, seals, and signatures are preserved in the translated version.
- Layout and Design: Maintain the original certificate’s layout as closely as possible, ensuring that translated text fits within the space available.
- Document Size and Font: Use fonts that are similar to the original and ensure the translated content fits within the certificate’s layout.
Part 4. Best Practices for Translating Certificates
1. Accuracy is Key
Accuracy is critical when translating certificates. Even small mistakes, such as a misspelled name or incorrect date, can lead to delays or confusion. The translator must ensure that every detail is accurate, from personal information to academic qualifications. This is particularly important for legal documents, where even minor inaccuracies can have serious consequences.
2. Formatting
Pay close attention to the layout of the translated certificate. It is essential that the translated certificate looks like the original in terms of both design and structure. Ensure that the text fits within the original fields, and be mindful of how text is displayed on the certificate (e.g., horizontal or vertical formats). An accurate translation that is formatted poorly will not be taken seriously.
3. Involve Professionals
While using automated translation tools like PDNob AI Image Translator can help streamline the process, certified professionals should handle the translation of critical certificates. This guarantees that the translation complies with legal requirements and that no important detail is missed.
4. Proofreading
Always verify the translation by having it proofread by a second certified translator. This ensures that the translation is both accurate and free of any errors. Proofreading helps catch mistakes that may have been overlooked in the first pass and is essential for guaranteeing the quality and correctness of the translation.
Part 5. Challenges in Certificate Translation
Translating certificates can present several challenges, including the handling of specialized terminology and ensuring that the translation meets legal requirements.
1. Handling Specialized Terms
Certificates often contain highly specialized terminology that may not have a direct equivalent in the target language. For example, legal terms, academic jargon, or professional qualifications may require careful handling to ensure that they are translated correctly. A certified translator with expertise in the relevant field can navigate these challenges and ensure the translation maintains its accuracy.
2. Date and Number Formats
Different countries have different conventions for date and number formats. For instance, while the U.S. uses the MM/DD/YYYY format, many European countries use DD/MM/YYYY. This discrepancy can cause confusion if not handled properly. Be sure to adapt the date formats appropriately in the translated certificate to avoid misunderstanding.
3. Legal Recognition
In some countries, simply translating a certificate is not enough. The translated document may need to be notarized or legalized by the appropriate authority. Some jurisdictions require documents to be certified by a professional agency before they are deemed valid. It’s essential to ensure that the translation meets all legal requirements to ensure acceptance.
Part 6. Tools for Translating Certificates
While professional services are essential for official certificates, tools like PDNob Free AI Image Translator can help speed up the translation process. This tool can extract text from scanned certificates or PDF documents and provide an initial translation. This is particularly useful when dealing with documents that may not be in digital text format.
While PDNob Image Translator can help with extracting and translating text from images or PDFs, it is crucial to verify the translation’s accuracy before using it for official purposes.
Part 7. Step-by-Step Guide: How to Translate Certificates with PDNob Image Translator
- Download and Install Software
- Upload the File to PDNob Image Translator
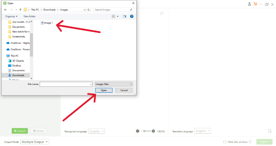
- Choose the Image
- Choose First Language
- Choose Second Language
- Extract Text from the Document and Copy it for Further Use





Part 8. Conclusion
Translating certificates is an essential step in ensuring their international recognition and validity. Whether you are applying for a job, pursuing higher education, or immigrating to a new country, accurate certificate translations are critical.
By using certified translators and leveraging tools like PDNob AI Image Translator, you can streamline the process, ensuring your documents meet all necessary legal requirements. Always remember to verify the translation’s accuracy, format, and legal acceptance before submission to avoid unnecessary complications.
Speak Your Mind
Leave a Comment
Create your review for Tenorshare articles

Instantly translate various types of images to text.