How to Translate an Invoice for International Transactions
- Part 1. Why Translate Invoices?
 - Part 2. Steps to Translate an Invoice
 - Part 3. Best Practices for Translating Invoices
 - Part 4. Best Translation Tool for Invoices
 - Part 5. Step-by-Step Guide: How to Translate Invoices with PDNob Image Translator
 - Part 6. Conclusion
 
Businesses frequently engage in international transactions. With the rise of cross-border trade, translating invoices has become an essential part of ensuring smooth business operations. As businesses expand to new markets, they encounter a range of linguistic and cultural differences, which can make communication challenging. Accurate translation of invoices not only fosters clearer communication but also helps ensure compliance with local laws, reduces misunderstandings, and improves customer experience.
Translating invoices is a multifaceted task, involving not just language translation, but also considerations of legal requirements, tax formats, and currency specifications. The process can be complicated by the financial terminology and unique formats used in different countries.
This article will explore why translating invoices is important, provide a step-by-step guide on how to do it, and highlight the tools that can assist in the translation process, such as PDNob AI Image Translator.
Part 1. Why Translate Invoices?
Translating invoices is critical for several reasons, including legal compliance, accuracy in business operations, and the enhancement of customer relationships. In international transactions, invoices are often issued in the language and format of the seller’s country, but when dealing with foreign clients, translating invoices into their native language is necessary.
Legal and Compliance Reasons for Multilingual Invoices
In many countries, legal regulations require invoices to be issued in the local language. For example, the European Union mandates that invoices contain specific details such as tax numbers, descriptions, and amounts in the local language to ensure proper tax reporting. This also helps with customs declarations, import/export procedures, and other regulatory processes that require accurate financial records. Without a correct translation, businesses may risk violating these legal requirements, leading to delays or even fines.
Additionally, accurate translations of invoices are necessary for tax reporting purposes. Tax laws in different countries may vary significantly, and misunderstanding these differences can lead to serious legal issues. For instance, miscalculating taxes or failing to adhere to local currency formatting can trigger disputes with local tax authorities.
Enhancing Customer Experience in Global Markets
From a customer service perspective, providing invoices in the client's language can significantly improve the overall customer experience. When clients receive invoices in their native language, they can easily understand the details, such as the cost of products, payment terms, and tax breakdowns. Clear communication reduces confusion and builds trust between businesses and their international clients. It also shows respect for the client’s culture and language, which can lead to better customer retention and loyalty.
Part 2. Steps to Translate an Invoice
Translating an invoice accurately requires a strategic approach. In addition to translating the text, it’s essential to understand the nuances of international financial transactions. Below are the key steps to follow when translating an invoice for international transactions:
1. Gather Key Information
The first step in translating an invoice is identifying which parts of the document need to be translated. Not all components of an invoice may require translation, especially if some terms are universally recognized. However, key sections such as payment terms, item descriptions, tax details, and customer information must be translated accurately.
- Payment Terms: Terms like “Net 30” or “Due on receipt” need to be clearly understood by the recipient in their native language.
 - Item Descriptions: Products or services listed on the invoice should be accurately translated, ensuring the correct terminology is used.
 - Tax and Currency Information: Currency symbols, tax rates, and VAT codes need to be translated to ensure compliance with local tax laws and to avoid confusion with payment amounts.
 
2. Select the Right Translation Tool
Once the key sections of the invoice are identified, the next step is to select the right translation tool. Businesses can opt for either manual translation by professional linguists or automated translation tools.
- Manual Translation: For complex invoices, such as those involving legal, technical, or financial terms, professional translation may be necessary. Professional translators with expertise in financial documents can ensure that the translation is both accurate and compliant with legal requirements.
 - Software Translation: For simpler invoices or more routine tasks, using translation software can be a more cost-effective and efficient solution. PDNob Free AI Image Translator, for example, allows businesses to translate scanned or PDF invoices with ease. It uses optical character recognition (OCR) to extract text from images and translate it into the desired language. This tool is especially useful for businesses that receive invoices in image formats, such as photographs of signed documents, which are common in international trade.
 
3. Consider Local Currency and Taxes
When translating invoices, it’s important to take into account the local currency and tax formatting conventions. Different countries use different formats for displaying currency symbols and tax codes. For example, the United States uses a "$" symbol for the dollar, while European countries may use "€" for the euro. Additionally, some countries apply VAT (Value Added Tax) or sales tax, which can vary in percentage.
Make sure that the currency symbols on the invoice are changed to match the local currency of the recipient. Similarly, verify that the tax rates comply with local regulations. For instance, if an invoice is being translated for a client in Germany, ensure that the VAT information adheres to Germany’s specific tax codes.
4. Be Mindful of Formatting and Layout
The layout of an invoice is just as important as the text itself. When translating an invoice, it's crucial to maintain the original layout and structure, as changes in formatting could lead to confusion. Ensure that the translated text fits within the original design, so that all essential information is clearly displayed.
Additionally, pay attention to any localized date formats (e.g., DD/MM/YYYY vs. MM/DD/YYYY), number formats (e.g., commas vs. periods as thousand separators), and address formatting. These formatting differences can be particularly important in international transactions, as discrepancies could cause errors or delays.
5. Verify Translation Accuracy
Even if you’re using a translation tool, it’s important to verify the accuracy of the translation before sending the invoice. Errors in financial terms can lead to misunderstandings or disputes with clients. For critical invoices, such as those involving large sums of money or complex legal terms, it’s recommended to have the translation reviewed by a native speaker or professional translator who is familiar with financial terminology.
Part 3. Best Practices for Translating Invoices
To achieve the best results when translating invoices, businesses should follow a few best practices:
- Use Clear, Professional Language: Ensure that the language used in the invoice is simple, clear, and professional. Avoid using slang or ambiguous terms, as these could lead to confusion.
 - Understand Local Tax Laws: Be aware of the tax laws in the country where the invoice is being issued. Different regions may have different requirements for tax rates, VAT, or other charges.
 - Verify with Native Speakers: For important invoices, it’s wise to verify the translation with a native speaker who understands the local language and culture. This can help avoid any miscommunications or misunderstandings.
 
Part 4. Best Translation Tool for Invoices
There are various translation tools available that can simplify the invoice translation process. One of the most useful tools for translating invoices is PDNob AI Image Translator. This tool is particularly helpful when dealing with scanned invoices, PDFs, or images of invoices.
PDNob Image Translator uses OCR technology to extract text from images and translate it into the desired language. It supports numerous languages and provides accurate translations for both general and specialized terminology. The tool is especially useful for businesses that work with international invoices and need a quick, reliable way to process them.
Automated invoicing tools that support multilingual formats are also available, such as QuickBooks and Xero, which allow businesses to send invoices in multiple languages and currencies.
Part 5. Step-by-Step Guide: How to Translate Invoices with PDNob Image Translator
PDNob Image Translator is a powerful tool that can make the invoice translation process more efficient and accurate. By using OCR technology, it extracts text from scanned invoices and provides immediate translations, helping businesses save time and effort in manual translation.
- Download the software from official website
 - Install the software
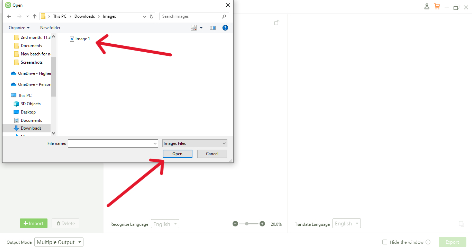
 - Upload Your Invoice for Translation
 - Set the Source Language and Choose Your Target Language
 - Let the Tool Extract and Translate then Review and Save the Translated Invoice
 
Part 6. Conclusion
Translating invoices for international transactions is a critical part of conducting business across borders. It ensures compliance with local laws, improves the customer experience, and reduces the risk of misunderstandings. By following the steps outlined in this article—gathering key information, selecting the right translation tool, considering local taxes and currencies, maintaining formatting, and verifying accuracy—you can ensure that your invoices are translated effectively.
For businesses looking for a streamlined solution, PDNob Free AI Image Translator is an excellent tool for translating invoices quickly and accurately. By incorporating professional translation tools and best practices, businesses can ensure that their international transactions run smoothly and efficiently.
Speak Your Mind
Leave a Comment
Create your review for Tenorshare articles
  PDNob Image Translator
  Instantly translate various types of images to text.
                  

